The purpose of this HowTo is to join videofiles, when a movie was ripped and split into two or more files.
(This happens usually with very long movies [i.e. LOTR] or more often back in the day when we had Video CD or DIVX CDs)
The ultimate goal is to have the movie back in one file, so there is no trouble in the various Plex clients which do not support multi-part files.
The tool used is MKVtoolnixGUI
it is freely available for all major PC operating systems.
Therefore the container format of the output files will be MKV.
The input format can be a multitude of containers like AVI, MP4, MKV, MPEG, TS, DIVX and several more.
The quality of the files will remain the same, because mkvtoolnix only remuxes the files, it doesnât re-encode them.
Prerequisite:
All parts of the movie must be from the same source, encoded with the same parameters into the same audio/video codecs, or a lossless joining with mkvmerge is not possible!
-
start up MKVtoolnixGUI
(depending on your operating system this might look a little bit different)
-
drag the first part file into the window marked by my crude arrow
-
the video, audio and subtitle tracks it contains will appear in the window underneath it
- Right-click on the File name of the first part and choose âAppend filesâ. Navigate to the file for the second part and select it.
- Your screen should now look like the screenshot below. Note, how the filename for the second part is âindentedâ.
- you may want to revise the language code that is assigned to the audio track(s) and the language and âforcedâ attribute of subtitle tracks so the Plex interface informs you correctly about the languages available.
Plexâs automatic audio and subtitle track selection feature relies also on these tags to work correctly.
- Now we correct the âOutput fileâ name to Plex standards to ensure a successful matching.
Filmtitle (year) - [extraneous info which is not mentioned in the movie naming guide].ext - âStart Muxingâ
Done.
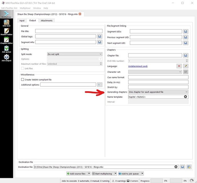
Optional: create chapter markers for each file
This will allow you to jump quickly to these markers during playback.
Before clicking on âStart muxingâ, switch to the âOutputâ tab.
Then, on the right side select âOne chapter for each appended fileâ for âGenerating Chaptersâ.
Guide for splitting video files with MKVtoolnix GUI
Thanks to @Nights0ng who suggested writing this guide.




), which works from an AV point of view, but the 2nd part subs are not being shifted up. Iâll figure it out or manually fix the subs files with Jubler or something. Luckily for me I didnât make many 2-parter rips.